Tusk Review beats Cursor Bugbot, Devin, Greptile, and Claude Code Reviewer in an offline third-party benchmark
Read moreGet thorough code review without unnecessary comments. Built for developers by developers who get easily annoyed at noisy pull requests.


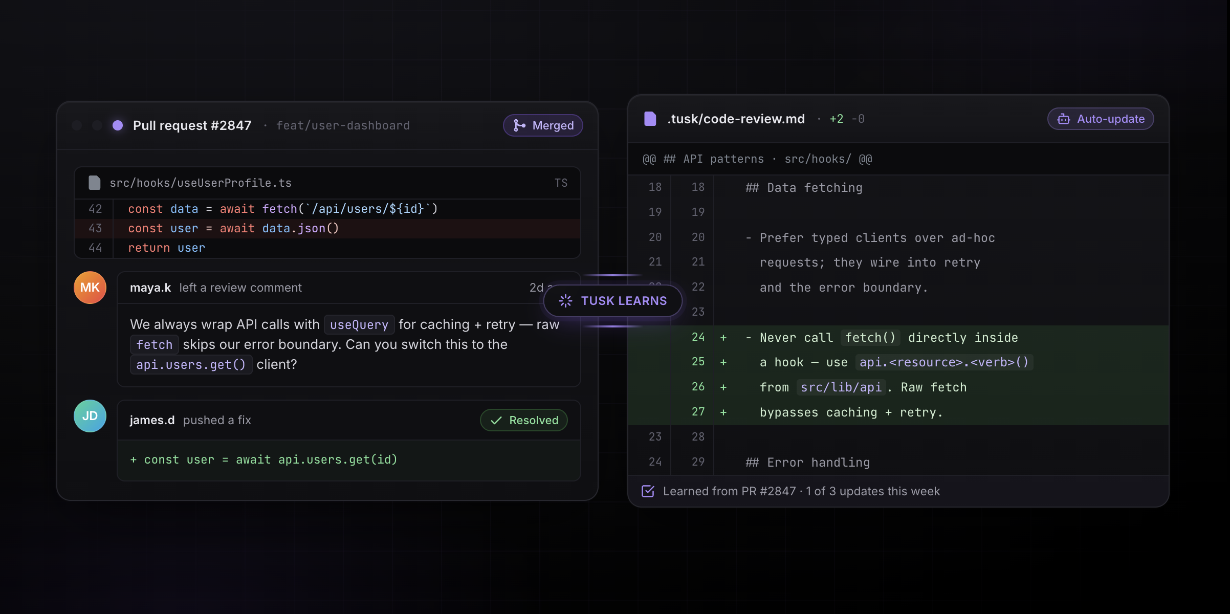
Auto-resolves its review comments and learns from past resolutions by updating code review documentation in your repo
Set up Tusk Drift to provide Tusk Review with context from production traces to better understand how users experience your app



